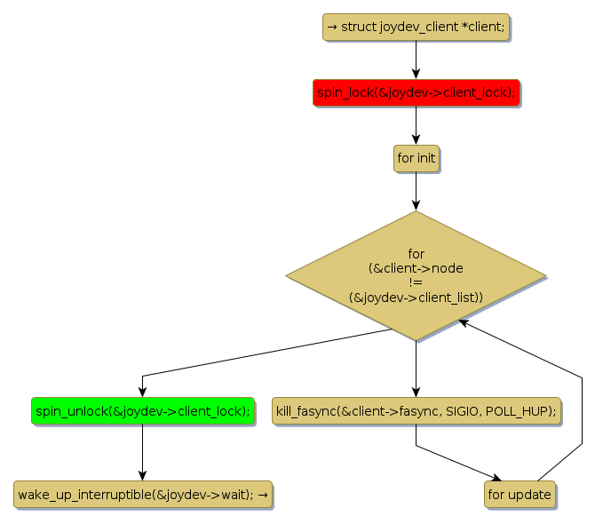
Instance Verification Kit (IVK)
spin lock @ [5192+32+/linux-3.19-rc1/drivers/input/joydev.c]
Instance Signature: client_lock
|
The Matching Pair Graph:
|
|
Function Name
|
Control Flow Graph (CFG)
|
Events Flow Graph (EFG)
|
Source Correspondence
|
|
joydev_hangup
|
|
|
[5120+13+/linux-3.19-rc1/drivers/input/joydev.c]
|